Split|Разделение

Разделение (Split) - небольшое личное исследование возможностей геометрических нод в Blender.

Процесс.

Split|Разделение — Изображение №1 — 3D, Анимация на Dprofile
Split|Разделение — Изображение №2 — 3D, Анимация на Dprofile

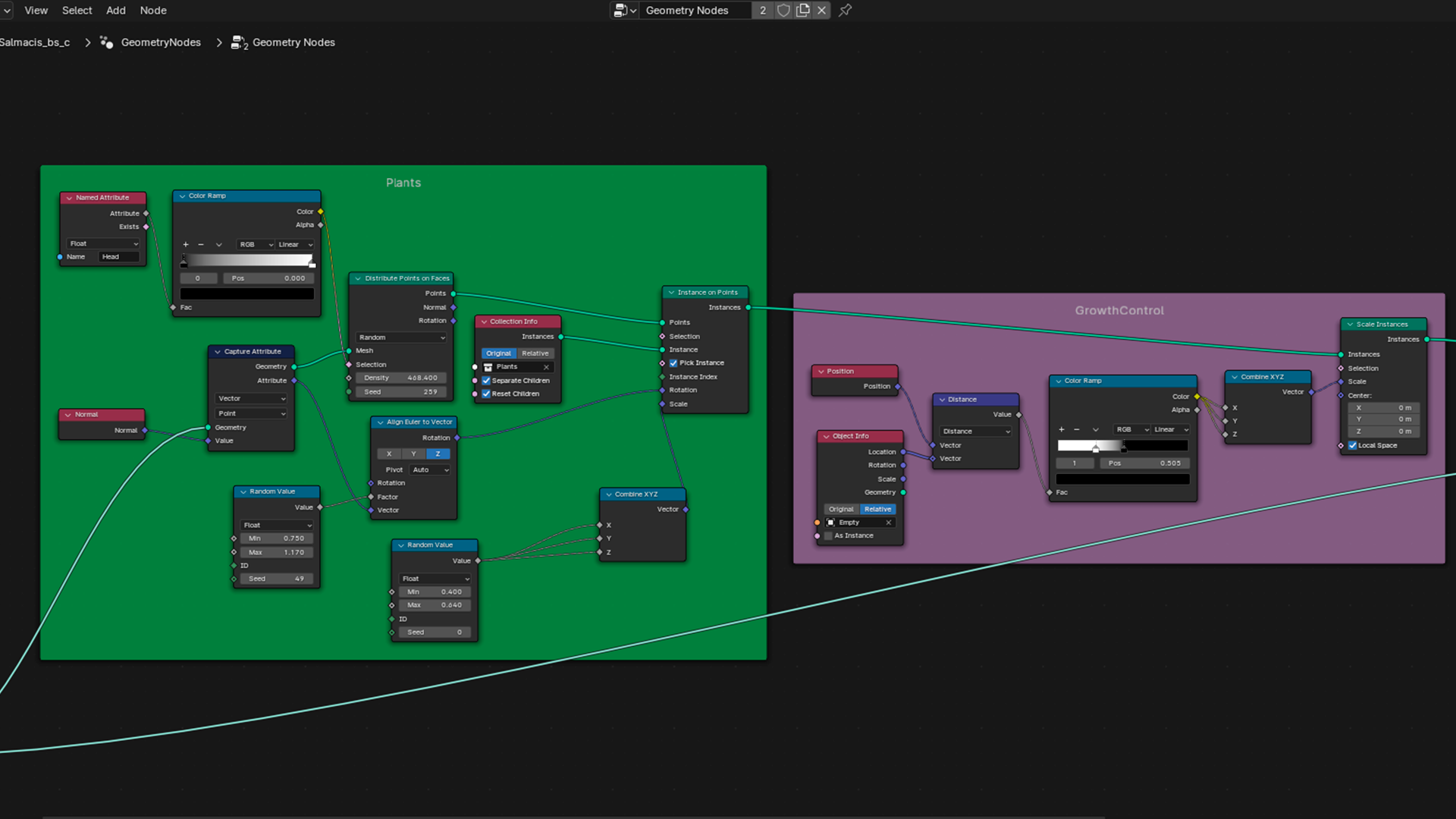
Часть древа нод для бабочек/проволоки с шипами и древо нод для роста цветов/шипов.

Оценить

Добавить в коллекции...